非エンジニアのWebディレクターにオススメのGUIツール(Windows) MySQL/PostgreSQL編
こんにちは、鴨田です。
大分久しぶりの投稿になりますが、今回はコマンドラインが苦手な非エンジニアのWebディレクターにオススメする、MySQLやPostgreSQLのGUIツール「HeidiSQL」をご紹介いたします。
インストールの前に
これから行う説明に関して、PuTTYなどで普段からリモートサーバーへ接続を行っている前提で、話が進んだりしますので、その点だけご注意をお願いします。ローカル環境であれば、特に気にしないで問題ありません。また、今回の説明はMySQLを用います。
インストール
まずはHeidiSQLのサイトから、インストーラーをダウンロードします。
http://www.heidisql.com/download.php
「Installer」ボタンをクリックすると、最新版がダウンロードできます。32+64bit installerになっているので、OSのバージョンは気にしないでも大丈夫です。今回は、バージョン9.2.0.4948を使用します。
インストーラーを起動すると、こんな画面が表示されます。
インストール方法で気をつけるところは特にありません。どんどん進めます。
インストールが完了すると、この画面になります。早速起動して、設定を行いましょう。
設定
起動すると、こんな画面が表示されます。
「Unnamed」セッションを選択して、接続したいデータベースの情報を入力します。
○ローカルPC内のDBに接続する場合
[設定]タブ
ネットワーク種別:MySQL(TCP/IP)
ホスト名 / IP:127.0.0.1
ユーザー:DBのユーザー名
パスワード:DBのパスワード
ポート:DBのポート番号
データベース:DB名
DBを作成したときに設定した情報を入力してください。リモートサーバーの場合 もほぼ同様で、「Hostname /IP」をサーバーのIPに変えるだけです。
○SSH経由でリモートサーバーに接続する場合
[設定]タブ
ネットワーク種別:MySQL(SSH tunnel)
ホスト名 / IP:リモートサーバーのIP
ユーザー:DBのユーザー名
パスワード:DBのパスワード
ポート:DBのポート番号
データベース:DB名
[SSHトンネル]タブ
plink.exe:PuTTYのplink.exeを参照
SSHホスト+ポート:踏み台サーバーのIP:port番号
ユーザー名:踏み台サーバーのユーザー名
パスワード:踏み台サーバーのパスワード
秘密鍵ファイル:踏み台サーバーの秘密鍵を参照
ローカルポート:ローカルポート番号
リモートサーバーの情報は、インフラエンジニアに聞くか、プログラムのDBの接続設定を覗いて、入力してください。踏み台サーバーの方は、PuTTYなどの設定を流用してください。
設定が完了したら、「保存」ボタンを押して、セッション情報を保存しておきましょう。
テーブルの内容表示
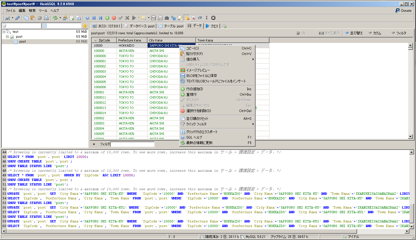
データベースに接続すると、画面表示が変わります。
画面左側にデータベースのテーブルが表示され、画面右側に選択したテーブルの詳細が表示されます。画面下部はGUIで操作した内容のコマンドなどが出力されます。
サンプルとして、郵便番号情報を格納した「post」テーブルを用意しました。約125000件のカラムが格納されています。
データの中身を見るには、画面左側のビューで「post」テーブルを選択します。
画面右側のビューでは、「データ」タブをクリックします。
すると、テーブルの内容が見られるようになります。
検索(フィルターパネル)
該当のテーブルから、検索したい文字列を含むカラムを絞り込みたいときは、フィルターパネルを表示します。メニューから「編集」→「フィルターパネル」を選択するか、「Ctrl+Alt+F」です。
パネルに、検索したい文字列を入力すると、カラムが絞り込まれます。
並び替え
カラムを並び替えることも出来ます。
並び替えパネルをクリックし、表示されたウィンドウで、「カラムの追加」をクリックすると、フィールドの選択をすることが出来ます。フィールドを選択したら、「ASC(昇順)」、「DESC(降順)」をトグル式で選択し、「OK」ボタンを押すと、データが並び替えられて表示されます。
データの操作
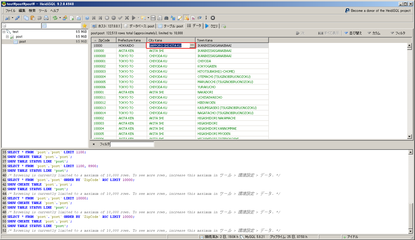
データの変更は変更したい値の ところで、シングルクリックを2回(ゆっくりダブルクリック)すると、データを編集することが出来ます。
データの編集が終わったら、Enterもしくは違う場所をクリックすると、編集が完了します。
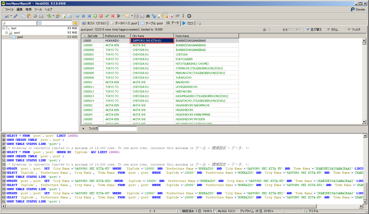
この状態だとまだ変更が確定していない(左上に赤い三角マークが付いている状態)ので、違う場所をクリックなどすると、コマンドが流れて確定します。
データのコピーや貼り付けなどは、右クリックから行うことが出来ます。NULLの挿入も右クリック→値の挿入→NULLで可能です。同様に、行の追加や削除などをすることが可能です。
データの取得範囲
初期設定では、カラムの取得件数は1,000件となっており、「次」で、次の1,000件を取得したり、「すべて表示」で10,000件まで取得します。
レスポンスが遅くなりますが、この設定は変更することが出来ます。メニューからツール→環境設定を選択してください。「Text formatting」タブを選択し、「Number of rows displayed in data tab(Step, Maximum)を変更してください。
以上です。
他にも、いろい ろ機能はあるのですが、基本的な使い方のご紹介でした。なにか問題が起こったときの調査や、テスト時にデータベースの内容を変更したいときなどで使う分には、この程度の操作で充分だと思います。
次回は、GitのGUIツールをご紹介したいと思っています。それではまた。

