OSX版MySQL Workbenchを使ってみよう
こんにちは、アシアルの熊谷です。
データベースがMySQLの場合、ER図を作成するためのアプリケーションとしてMySQL Workbenchがあります。対応しているプラットフォームとしてWindows版、Linux版、OSX版の三つがあるわけなんですが、OSXを使用している私にとってOSX版が使い物になるかどうかというのが一番気になるところです。
そんなことで、以前からOSX版のバージョンが新しくなる度に試していたりします。ここ最近というか現在公開されているベータ版あたりからは日本語を入力表示しない限りはほぼ使えるようになってきています。もう少し詳しく書くと、
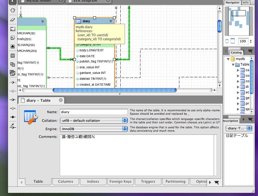
このように、Comments部分に日本語が入力されている場合、文字化けしたり場合によってはこのTableエディタが開かなくなったりします。このTableエディタとは、
カラムを追加編集するエディタであるため、もしこれが開かないと結構不便というかこのアプリケーションを使う意味が無くなってしまいます。もちろん日本語を入力せずに英語で記述すれば問題ないので、その辺を妥協して使用すればいいとはおもうのですが。。
そんなちょっと日本語処理にまだ問題のあるベータ版ですが、先月末にバージョン5.2のアルファ版も公開されていました。
ということで、さっそくこのアルファ版を使用してみたのですが。。。
なんと日本語が問題なく表示されるようになっています!これは嬉しいです。
そんなことで早速使ってみることにしましょう。[Add Diagram]をクリックすると
Diagramを作成するウィンドウが開くのであとは左のバーからテーブルのアイコンをクリックし
テーブルを置きたいところでクリックします。すると、こんな感じに
テーブルのオブジェクトが作成されます。あとはこのオブジェクトをダブルクリックすると下にTableエディタが開くのでここでからカラムを追加していきます。
また、真っ白な状態から作成していくだけではなく、たとえばSQLスクリプトがすでにある場合は[Reverse Engineer SQL Script]でSQLスクリプトからER図を、
データベースがすでにある場合は[Reverse Engineer Database]でデータベースからER図を作成することが出来ます。
まだアルファ版ということで動作が不安定な部分もありますが、日本語での問題が解決し使えるようになってきています。興味のある方は試してみてはいかがでしょうか。




